Tình trạng chuột laptop không click được thường xảy ra với một số máy laptop đã quá cũ hoặc laptop bị lỗi hệ thống. Trong bài biết dưới đây, Worklap chia sẻ với các bạn cách sửa lỗi chuột không click được.
Chuột laptop là công cụ hỗ trợ quan trọng cho mọi thao tác nhưng bỗng nhiên “trở chứng” không thể click được, gây gián đoạn công việc và làm giảm hiệu suất làm việc. Vậy nguyên nhân nào khiến chuột laptop không click được và làm thế nào để khắc phục tình trạng này? Cùng Worklap tìm hiểu thông tin chi tiết dưới đây nhé.
Nguyên nhân khiến chuột laptop không click được
Touchpad là một bộ phận được sử dụng thường xuyên nhất trên laptop, nhưng sau một thời gian sử dụng, không ít người gặp phải tình huống bỗng nhiên không thể sử dụng được nữa. Có nhiều nguyên nhân dẫn đến việc chuột cảm ứng laptop không click được, bao gồm:

Những nguyên nhân chuột không click được
Touchpad là công cụ điều khiển tích hợp trên laptop, được sử dụng khi không có chuột rời. Nếu touchpad vẫn di chuyển được nhưng không click được, có thể xuất phát từ nguyên nhân sau:
Cài đặt nút bấm bị thay đổi: Trong một số trường hợp, người dùng vô tình thay đổi cài đặt touchpad trong hệ điều hành. Điều này khiến cho touchpad hoạt động không đúng như mong muốn, đặc biệt là không thể click.
Lỗi driver: Driver là phần mềm điều khiển phần cứng. Nếu driver touchpad bị lỗi thời, không tương thích với phiên bản Windows hiện tại, hoặc bị gỡ nhầm, touchpad có thể mất chức năng click.
Lỗi phần cứng nút bấm: Sau thời gian dài sử dụng, nút bấm của touchpad có thể bị kẹt do bụi bẩn, dị vật hoặc hư hỏng vật lý. Khi đó, dù bề mặt cảm ứng vẫn di chuyển được nhưng chức năng click sẽ bị mất.
Xem ngay: Cách khắc phục lỗi laptop máy tính không nhận bàn phím ngoài
Cách khắc phục lỗi chuột cảm ứng laptop không click được
Khi chuột laptop không click được, các hoạt động sẽ bị ảnh hưởng lớn. Dưới đây là một số cách xử lý lỗi chuột laptop không click được đơn giản giúp bạn xử lý này.
Kích hoạt lại tính năng chuột cảm ứng
Một trong những nguyên nhân đơn giản nhưng thường gặp nhất là touchpad đã bị vô hiệu hóa do người dùng vô tình nhấn tổ hợp phím tắt. Để kích hoạt lại, bạn hãy sử dụng tổ hợp phím Fn + phím chức năng có biểu tượng touchpad (tuỳ theo dòng máy):

Kích hoạt lại tính năng chuột cảm ứng của máy
- Dell: Fn + F3 hoặc Fn + F8
- HP: Fn + F7
- Asus: Fn + F9 hoặc Fn + F10
- Acer: Fn + F7
- Lenovo: Fn + F6
Lưu ý: Biểu tượng touchpad thường là hình bàn di chuột có dấu gạch chéo hoặc biểu tượng tay chạm.
Cập nhật lại driver chuột cảm ứng
Sau khi nâng cấp hệ điều hành, driver touchpad cũ có thể không còn tương thích, dẫn đến lỗi không click được. Bạn có thể cập nhật lại driver theo hướng dẫn để sửa lỗi chuột cảm ứng laptop không click được:
Bước 1: Nhấn chuột phải vào This PC (hoặc My Computer) – lựa chọn Manage

Nhấn chuột phải vào This PC
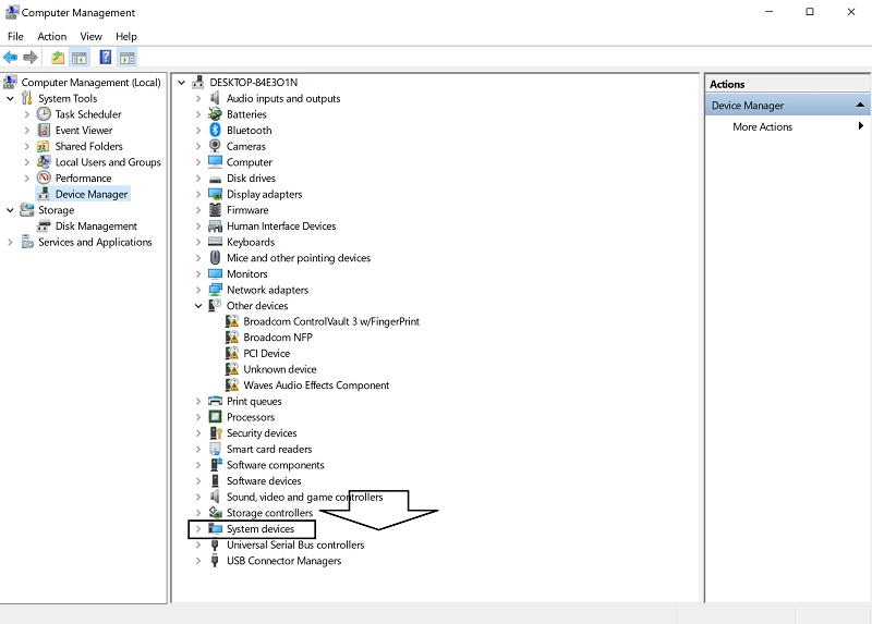
Bước 2: Trong cửa sổ mới, chọn Device Manager – tiếp đến mở rộng mục System Devices

Chọn Device Manager –> System Devices
Bước 3: Tìm Synaptics Driver (hoặc driver touchpad tương ứng), nhấn chuột phải và chọn Properties - Chọn Update Driver
Hệ thống sẽ tự động tìm và cập nhật driver mới. Nếu cập nhật không thành công, bạn có thể truy cập website của hãng laptop để tải driver touchpad chính xác.
Gỡ bỏ driver chuột ngoài để tránh xung đột
Việc cài đặt và sử dụng nhiều chuột rời (USB hoặc không dây) có thể gây xung đột với driver touchpad khiến touchpad ngừng hoạt động. Cách xử lý vấn đề Chuột cảm ứng laptop không click được chính là hãy thử gỡ bỏ các driver chuột rời đã từng cài:
Bước 1: Chuột phải vào This PC - Chọn vào mục Manage

Chọn vào mục Manage
Bước 2: Vào Device Manager - Mở rộng mục Mice and other pointing devices

Vào Device Manager chọn Mice and other pointing devices
Bước 3: Nhấn chuột phải vào driver của chuột ngoài – lựa chọn mục Uninstall device. Khởi động lại máy để kiểm tra touchpad đã hoạt động trở lại hay chưa.
Kích hoạt Touchpad trong Mouse Properties
Trong một số trường hợp, touchpad bị tắt trong phần cài đặt của hệ điều hành. Bạn có thể kiểm tra và bật lại trong phần cài đặt chuột:
Bước 1: Mở Control Panel - Chọn Hardware and Sound - Devices and Printers - chọn vào phần Mouse

Chọn Hardware and Sound

Chọn vào phần Mouse
Bước 2: Trong cửa sổ Mouse Properties, chuyển sang tab Device Settings hoặc Touchpad

Bước 3: Chọn Enable để kích hoạt touchpad - Nhấn OK để lưu thay đổi
Tùy theo hãng laptop, tab Device Settings có thể có tên khác như ELAN, Synaptics, Dell Touchpad...
Điều chỉnh độ nhạy của Touchpad
Cách sửa lỗi Chuột cảm ứng laptop không click được tiếp theo chính là chỉnh lại độ nhạy của touchpad. Độ nhạy quá cao hoặc quá thấp cũng có thể khiến thao tác click không phản hồi như mong muốn. Bạn có thể điều chỉnh trong phần cài đặt cảm ứng:
Bước 1: Mở Menu Start, gõ Touchpad Settings và mở mục tương ứng

Mở Menu Start gõ Touchpad Settings
Bước 2: Tìm mục Touchpad Sensitivity và điều chỉnh mức độ nhạy phù hợp (ví dụ: Medium Sensitivity)

Điều chỉnh mức độ nhạy của chuột phù hợp
Bước 3: Sau khi điều chỉnh, khởi động lại máy để áp dụng thay đổi
Nhìn chung, các sự cố liên quan đến chuột cảm ứng laptop không click được đều có thể xử lý bằng các thao tác đơn giản. Nếu bạn đã thử tất cả các cách trên mà touchpad vẫn không hoạt động thì hãy liên hệ đến đội ngũ kỹ thuật của Worklap nhé.


















